banner_image ×
SeaArt AI Enterprise Version
article cover

ComfyUI Underrated Practical Node Plugin Recommendations, Part Two

avatar
A
avatar_frame
aniu
Updated on Oct 20, 2025
154

Continuing the pace of Part One, in this installment we bring another 8 ComfyUI nodes, including: workflow and key parameter explanations, common notes. Reading suggestion: you can read in order to gradually expand your skills; or jump to a category as needed. Friendly reminder: the naming of different nodes may vary slightly across platforms; the node names here apply to Haiyi AI.

I. Fast Groups Bypasser (rgthree)

Node group control

What is a node group: in ComfyUI, node groups let you bundle multiple nodes together for easier management and operation. For complex workflows this is especially useful, reducing clutter and improving efficiency.


Default style of node groups:

You can freely drag the size of a node group from the lower-right corner


Create a node group:


Place the corresponding workflow or nodes into the node group

Back to an introduction of Fast Groups Bypasser (rgthree)

Default state:

State after groups are included in the workflow:

This node can freely toggle your node groups: for example, if you want users to choose which workflow to use or whether to (skip | use) a specific node, you can put the node or workflow into a node group.

Example: I have two workflows, text-to-image and image-to-image, and I want users to freely choose the workflow they need.

Put the two workflows into different node groups, then use the node to freely select the workflow you need.

Extra tip:

After selecting all nodes, use the shortcut ctrl + g to add them into a node group directly.


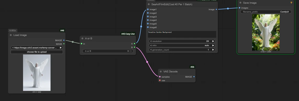
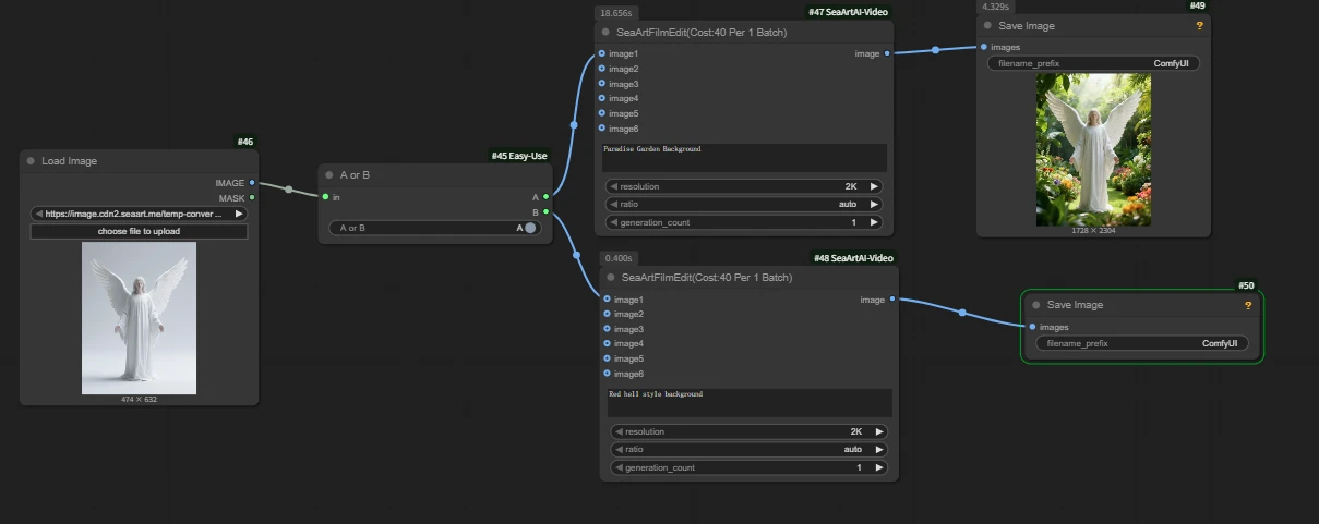
II. A or B

In Part One we mentioned the Switch (Any) node.

The Switch (Any) node selects the input port.

A or B lets you freely choose the output port.

Another difference from Switch (Any) is that Switch has type restrictions on inputs, while A or B does not restrict the output port type.

As shown:

Randomly connecting outputs being connectable does not mean it will run. Please don’t be mischievous.


Example: there are two image editing nodes, and I need users to freely choose which node to use based on their situation.

Here we opened the a output port, and output a ran successfully.

From compute consumption you can see that only one node actually ran; the other did not incur charges.

When publishing an AI app, you can expose this node for users to make a free choice, but when naming, please clearly label for other users what the effect is after toggling.


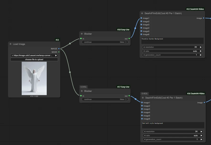
III. Blocker

Its function is to block or allow passage based on a boolean condition.

continue: whether to allow the workflow to continue. True allows passage, False blocks.

Q: If nodes are all blocked, will errors occur?

A: No, because the downstream is blocked so the workflow has no issue.

Therefore output content: none

Use case: let users choose whether to block subsequent operations.


IV. Inspyrenet Rembg

This node is used for background removal.

Compared with other methods, personally I feel rembg has better quality.

It can take batched images as input and output both images and corresponding masks.

Example: remove the background of a female character in a sea of flowers.


V. Image Comparer (rgthree)

Commonly used to compare two images.

Usage is quite simple: connect two different images and run.

Example: two images, angel and dark angel, need a more intuitive comparison of the effect.

+=

Note: inconsistent sizes will cause stretching.


VI. Image Concatenate

Node function: this node concatenates two images.

direction: the direction of image concatenation.

  • right: image2 is concatenated to the right of image1
  • down: image2 is concatenated below image1
  • left: to the left
  • up: above
  • Recommended to choose direction based on your needs.

match_image_size: whether to automatically resize image2 to match the size.

Commonly used to display side‑by‑side comparison effects in a workflow.

Example: in an image editing model, use multiple references while only passing a single image.

Workflow address in the image:

workflow


VII. Bookmark

This node is mainly used to mark and locate specific positions, so you can quickly jump within complex workflows.

Usage is simple. shortcut_key: bind the jump shortcut key; in the image we bind it to the number 1 by default, and pressing 1 on the keyboard in the interface will quickly jump to the node’s location.

Note: if two identical shortcuts are used, one will not work.


VIII. Video Info 🎥🅥🅗🅢

The main function of the node is to extract data from a video object.

  • source_fps🟨 original video framerate (unfiltered)
  • source_frame_count🟨 total original frame count
  • source_duration🟨 total original duration (seconds)
  • source_width🟨 original video width (pixels)
  • source_height🟨 original video height (pixels)
  • loaded_fps🟦 framerate after loading/processing
  • loaded_frame_count🟦 frame count after loading
  • loaded_duration🟦 total duration after loading (seconds)
  • loaded_width🟦 width after loading
  • loaded_height🟦 height after loading

Commonly used to obtain the original video’s framerate or to synchronize original width/height in a workflow.


At this point, you’ve finished Part Two—congratulations on adding many “efficiency nodes.” These 8 nodes will further help push ComfyUI productivity up a notch. Feel free to share your recommended nodes in the comments.

34
154
0 comment
154
34
0
0/400
Related Guides
cover
COMPREHENSIVE GUIDE DIRECTORY
avatar
S
avatar_frame
SeaArt Official
11916
4873
cover
Wan2.5を使って10秒CMを作る(架空アパレルブランド編)
avatar
R
avatar_frame
razor
2467
360
cover
【Veo3キラー】Wan2.5 解説
avatar
椎
avatar_frame
椎名
1678
254
cover
Your Own World: How to Create Your Exclusive OC with SeaArt
avatar
S
SeaArt Guide Guy
1409
115
cover
【🍌】Nano Banana 解説
avatar
椎
avatar_frame
椎名
1408
385
cover
SeaArt Film Video Realistic Style Tutorial
avatar
C
chengxu01
283
8527
cover
Veo 3.1 is live on SeaArt!
avatar
S
avatar_frame
SeaArt Comfy Helper
272
93
cover
SeaArt Muse Prompt Tutorial
avatar
avatar_frame
SeaArt VIdeo Master
124
4316
cover
WANVideo VACE KJ Fun Use Case Collection
avatar
S
avatar_frame
SeaArt Comfy Helper
223
97
cover
SeaArt Realism User Guide
avatar
D
DL
666
17882
logo
English
Application
Create Image AI Characters Swift AI Model Training Canvas AI Apps Workflow
About
Studio Rankings AI Chat AI Blog AI News
Help
Guides Customer Service
Get App
icon
Download on the
APP Store
icon
GET IT ON
Google Play
Follow Us
iconiconiconiconiconiconiconicon
© 2025 SeaArt, Inc.
Copyright Policy
Terms
Privacy 特定商取引法 資金決済法に基づく表示
More