banner_image ×
SeaArt AI Empresa
article cover

Wan Video KJ Series Guide

avatar
S
avatar_frame
SeaArt Comfy Helper
Atualizado em Oct 17, 2025
138

日本語版

Good news! All Wan Video KJ series models and workflows have been uploaded!

This is a simple guide to help you use them effectively. Click workflow address for more details and instructions.

Let's get started from basics!

---------------------------------

Only SeaArt 

SeaArt exclusive workflows, simpler and faster!

Wan 2.2 Express I2VWan 2.1 Express I2V
Intro1.5min for 720p 5s video2min for 720p 5s video
Workflow LinkClick to jumpClick to jump

---------------------------------

Basic Workflows

Wan2.2 I2VWan2.1 I2VWan2.2 T2VWan2.1 T2V
Workflow Link Click to jumpClick to jump Click to jump Click to jump
Model Link Click to jumpClick to jump Click to jump

Wan2.2 I2V Sample Output:

Wan2.2 T2V Sample Output:

Prompt: televised footage of a cat is doing an acrobatic dive into a swimming pool at the olympics, from a 10m high diving board, flips and spins, there is commentary (not slow motion)

Wan2.2 I2V:

Model Introduction:

Wan2.2 uses two-stage sampling for video rendering — high noise & low noise.

How to Use:

1.Adjust video dimensions and frame rate

WanVideo ImageToVideo Encode

 

  • width & height: Video dimensions, must be multiples of 16
  • num_frames: Must be a multiple of 4. Usually set to odd numbers like 81, representing 1 reference image + 80 generated frames.
  • Tips

- Wan2.1 frame rate: 16 fps

- Wan 2.2 frame rate: 24 fps

- 81 frames = 5 seconds (2.1) / 3 seconds (2.2)

 2. Prompt

 

Q: Why does SeaArt's workflow use 4 steps instead of the default 20 in official workflows? When I use 4 steps in my own workflow, the result is blurry.

A: We use the acceleration LoRA (Wan_i2V_lightx2v) in our workflow, which only needs 4 steps to generate videos quickly. The corresponding cfg should also be changed to 1.

---------------------------------

Video Driven Workflows

Wan2.2 VACE Wan2.1 VACEWan2.2 AnimateWan2.1 Fun ControlWan2.2 Fun ControlWan2.1 Mocha
IntroPose,Depth and other controlPose,Depth and other controlCharacter replacementPose,Depth and other controlPose,Depth and other controlCharacter replacement
Workflow Link Click to jump Click to jump Click to jump  Click to jump Click to jump Click to jump
Model Link Click to jump Click to jump  Click to jump Click to jump
Key Nodes

Wan2.2 VACE

Workflow Introduction: 

- Upload image and video to control character motion using pose and depth from reference video.

- wan2.2 includes high and low models, vace also has corresponding high vace and low vace models.

How to Use

1. Upload image and reference video, merge pose and depth from video

 

- DWPose Estimator: Extract video pose

- Zoe Depth Map: Extract depth map

- Image Blend: Merge pose and depth maps

If you only use depth or openpose, disable unused nodes with Ctrl+B.

 

2. Key Nodes:

WanVideo VACE Encode

 

- input_frames: For reference (pose, depth, lineart, etc.)

- ref_images: Reference image

 

Sample:

Prompt: European and American women walking on the street

---------------------------------

Audio-Driven Workflows

Wan Infinite TalkFantasytalkingWan2.1 FantasyPortraitWan2.1 HuMoWan2.2 S2VMultitalk
IntroAudio-driven lip syncAudio-driven lip syncVideo facial expression transfer for lip syncAudio-driven lip sync with ref_imageAudio-driven lip sync with ref_imageAudio-driven lip sync
Workflow LinkClick to jumpClick to jumpClick to jumpClick to jumpClick to jumpClick to jump
Model LinkClick to jumpClick to jumpClick to jumpClick to jumpClick to jumpClick to jump
Key Nodes

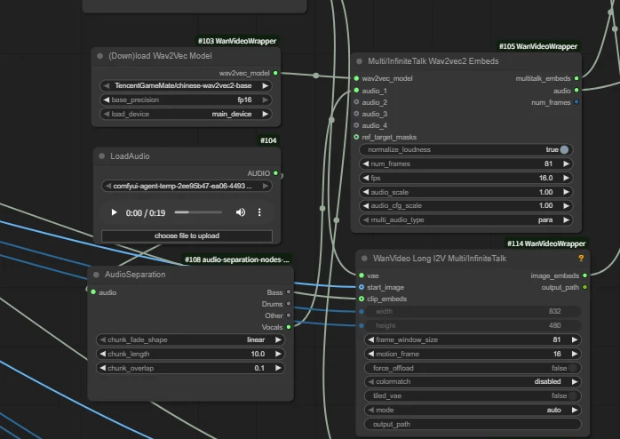
Wan Infinite Talk

Intro:

InfiniteTalk is a sparse frame-based dubbing generation solution. Input a video with audio, and the system generates a new video with accurate lip sync, synchronized head movements, body posture, and facial expressions with audio rhythm. Unlike traditional methods that only process the mouth, it maintains identity and generates videos of any length. Also supports "image + audio → video" mode.

How to Use:

Upload portrait image and voice audio.

⚠Ensure the total frame rate matches fps in workflow nodes:

Since we're using wan2.1 model here, it's 16 fps, with 5 seconds total = 81 frames.

Sample:

---------------------------------

Camera Control Workflows

Wan RecammasterWan2.1 CameraWan2.1 ATIWan2.1 Uni3C
IntroVideo-to-video camera movementSelect camera movement via nodesFree-drag camera directionVideo camera controlnet
Workflow LinkClick to jumpClick to jumpClick to jumpClick to jump
Model LinkClick to jumpClick to jumpClick to jumpClick to jump
Key Nodes

Wan2.1 ATI

ATI (Any Trajectory Instruction) by ByteDance team is a trajectory-controlled video generation framework. Users can draw trajectories to precisely control object motion, local deformation, and camera movement in a unified workflow, significantly enhancing dynamic control and output quality.

Key Nodes:

Spline Editor

Create and edit spline curves to generate a series of values or masks.

- Arrows can be edit with left-click to determine camera direction.

 

WanVideo ATI Tracks

- temperature: Controls randomness. Higher values = more active/varied trajectories; Lower values= more stable/conservative.

- start_percent / end_percent: Time interval for trajectory use, 0–1 represents percentage range. 0/1 = full duration.

Sample:

---------------------------------

Subject Consistency Workflows

Wan Stand-InWan LynxPhantomWan2.1 MAGREFWan2.2 HoloCineWan EchoShot
IntroCharacter identity consistency LoRAIdentity and core appearance consistencyMulti-image consistency referenceMulti-image consistency referencefor multi-camera, long-video storytellingMulti-image consistency
Workflow LinkClick to jumpClick to jumpClick to jumpClick to jumpClick to jumpClick to jump
Model LinkClick to jumpClick to jumpClick to jumpClick to jumpClick to jumpClick to jumpClick to jumpClick to jump
Key Nodes

Wan Lynx

Lynx is a high-fidelity personalized video generation model that generates custom videos from a single input image. It stably preserves character identity features while synthesizing natural motion, continuous lighting, and excellent scene adaptability. Comparison results show Lynx significantly leads in identity restoration and subjective quality while maintaining competitive motion naturalness.

 🚨Notice

-Current workflow only works with real people. It will error if it cannot detect faces, including anime characters.

-Note the subtle differences in model names when loading - these are different models.

 

Key Nodes:

WanVideo Add Lynx Embeds

 

- ip_scale: Weight of character features

- ref_scale: Weight of overall reference image style/texture. Higher → closer to reference appearance.

- lynx_cfg_scale: Lynx-specific "guidance strength" (similar to CFG). Higher → stricter adherence to text/reference, but may produce stiffness/noise.

Sample:

---------------------------------

Camera Control Workflows

   Wan2.1-Fun-InP-14BWan2.2-Fun-InPwan2.1_anisoraAccVideo-T2V SkyReels V2Wan2.1 - MoviiGen
IntroFirst to Last FrameFirst to Last FrameProfessional Anime ModelAccelerated Video ModelLong Video Generation2.1 Quality Enhancement Fine-Tuning Model
Workflow LinkClick to jumpClick to jumpClick to jumpClick to jumpClick to jumpClick to jump
Model LinkClick to jumpClick to jumpClick to jumpClick to jumpClick to jumpClick to jump

Wan2.1 FlashVSRFLF2Vlongcat video
IntroVideo High-Definition EnhancementFirst frame and last frame to videoModel for long videos
Workflow LinkClick to jumpClick to jumpClick to jump
Model LinkClick to jumpClick to jumpClick to jumpClick to jumpClick to jump

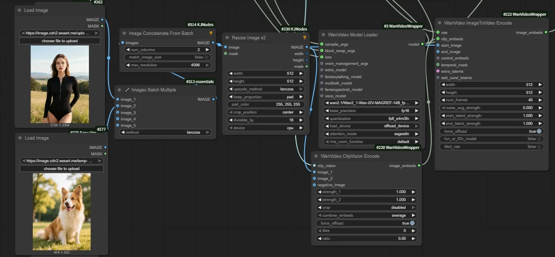
Wan2.1 Fun InP

Wan-Fun InP (Wan2.1-Fun family) image-to-video model allows control of first and last frames. Key feature: Given first and last frames, generates intermediate segments for ?oother, more controllable videos. Significantly better generation stability and quality compared to earlier community versions.

Keynode

WanVideo ImageToVideo Encode

-Ensure first and last frames are connected to corresponding ports.

 

Sample:

+  =

---------------------------------

LoRA Series

Speed ​​ LoRA

Wan2.1 CausVidWan2.1 AccVidWan self forcingWan(i2V|t2v)lightx2vWan FastWanWan2.2 T2V Lightning 4stepsWan2.2 TI2V_5B_TurboWan2.1 self forcing
Model LinkClick to jumpClick to jumpClick to jumpClick to jumpClick to jumpClick to jumpClick to jumpClick to jumpClick to jump
Workflow LinkClick to jump

   wan CineScaleWan21_T2V_14B_MoviiGen_loraWan2_2_I2V_AniSoraWanAnimate_relight_loraWan2_1_EchoShot_1_3Bditto
IntroHigh-resolution generation 2.1 Quality Enhancement Fine-Tuning Modelbilbil Open-Source Professional Anime ModelAnimate Workflow Companion (Auxiliary Lighting LORA)Subject multi-lens consistencyStyle conversion for LORA
Model LinkClick to jumpClick to jumpClick to jumpClick to jumpClick to jumpClick to jump
Workflow LinkClick to jumpClick to jump

---------------------------------

All workflows and models have been introduced. Try them out now and create outstanding videos!🎉🐱‍🏍✨

If you have any questions, feel free to ask in our Discord channel.

211
138
comentário(s)
138
211
0
0/400
Guias relacionados
cover
COMPREHENSIVE GUIDE DIRECTORY
avatar
S
avatar_frame
SeaArt Official
11917
4873
cover
Wan2.5を使って10秒CMを作る(架空アパレルブランド編)
avatar
R
avatar_frame
razor
2468
360
cover
【Veo3キラー】Wan2.5 解説
avatar
椎
avatar_frame
椎名
1678
254
cover
Your Own World: How to Create Your Exclusive OC with SeaArt
avatar
S
SeaArt Guide Guy
1409
115
cover
【🍌】Nano Banana 解説
avatar
椎
avatar_frame
椎名
1408
385
cover
SeaArt Film Video Realistic Style Tutorial
avatar
C
chengxu01
283
8529
cover
Veo 3.1 is live on SeaArt!
avatar
S
avatar_frame
SeaArt Comfy Helper
272
93
cover
SeaArt Muse Prompt Tutorial
avatar
avatar_frame
SeaArt VIdeo Master
124
4316
cover
WANVideo VACE KJ Fun Use Case Collection
avatar
S
avatar_frame
SeaArt Comfy Helper
223
97
cover
SeaArt Realism User Guide
avatar
D
DL
666
17882
logo
Português
Aplicativo
Criar imagem Personagem IA Swift AI Treinamento de modelo Canvas Apps de IA Fluxo de trabalho
Sobre
Lab Classificação Chat IA Blog Notícias
Ajuda
Guias Atendimento ao Cliente
Obter aplicativo
icon
Download on the
APP Store
icon
GET IT ON
Google Play
Siga-nos
iconiconiconiconiconiconiconicon
© 2025 SeaArt, Inc.
Copyright Policy
Termos
Política de Privacidade 特定商取引法 資金決済法に基づく表示
Mais