×
Empresa
Começar a gerar
Histórico
Criação Privada
Criação Privada
Criações privadas, visíveis apenas para você
[Criação Privada] é uma função exclusiva para membros, disponível após upgrade para membro.
Criar
Você chegou ao fim
Sem dados
Sem dados
Detalhes
Reportar
Desinteressante
Original
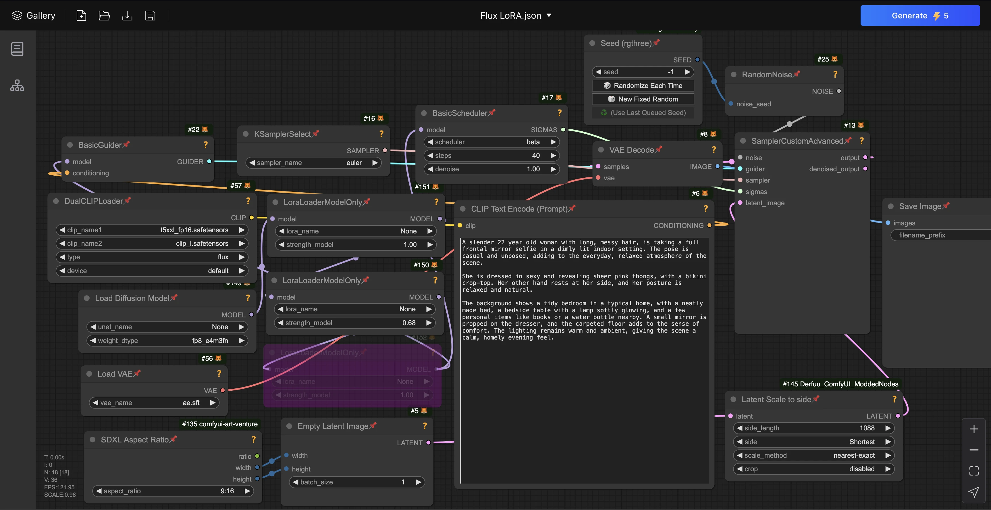
Fluxo de trabalho extremamente amigável ao usuário
261
0
89
2025-08-10 19:05:43 Atualização
#FLUX
#Texto para imagem
Classificação e Avaliação
Escrever avaliação
--
/5
0 classificação(ções)
Sem classificações ou avaliações suficientes
Sem dados
A
Akash
1
12
Seguir
Recomendações relacionadas
SD3 MEDIUM workflow
4.2
10.6K
118
D
DL
Fluxo de trabalho SD3 MÉDIO
5
980
52
D
DL
De Imagen a Prompt
4.3
1.2K
21
H
Hanyae
Flux.1 KREA dev 3 LoRA + SAGE
0
2.0K
10
L
LonelyShack
Text-2-Img with 6-promt-areas and face fixer
0
110
8
B
Benedict
FLUX - ControlNet Openpose
0
257
7
U
UmeAiRT
Baixar App SeaArt
Continue sua jornada de criação com IA no celular
Mais