LTX 0.9.1版本更新:视频生成技术的突破性提升
1 分钟阅读
LTX 0.9.1版本在视频生成领域带来了重要的更新,凭借其强大的性能和创新的功能,极大提升了生成效果。这次更新为用户提供了更高质量的视觉体验,同时优化了模型的稳定性和处理速度。无论是视频创作者还是AI技术爱好者,都能从这次更新中获得不少惊喜。本文将深入分析LTX 0.9.1版本的新增功能、改进点以及使用技巧,帮助你快速掌握这款工具。

LTX 0.9.1版本更新的核心亮点
视频生成效果的显著提升
LTX 0.9.1版本带来了显著的视频生成效果优化,通过先进的算法调整,视频细节更加清晰,色彩还原度大幅提升,尤其在动态画面和复杂场景下,生成效果更具真实感,能够满足专业级创作需求。
性能与效率的双重优化
LTX 0.9.1版本在保持高质量输出的同时,还显著提升了处理速度。更新后的模型能在更短时间内完成视频生成任务,提升了创作效率,为用户节省了宝贵时间。
改进的模型与运动效果
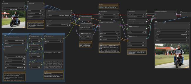
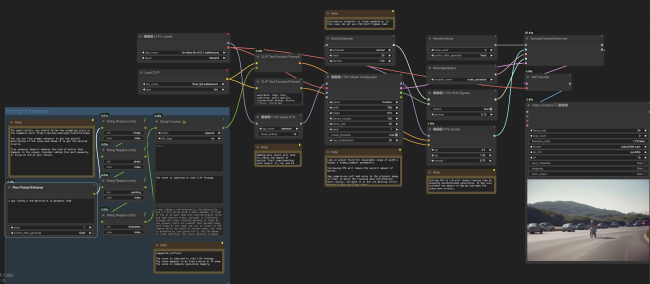
新模型去除了“闪烁纹理”伪影,改善了运动效果,使得视频更流畅、稳定,避免了以前常见的问题。
STG支持与图像降解系统
引入了STG支持和图像降解系统,进一步优化了运动生成的质量,确保视频的细节更加精细。
高分辨率生成与图像字幕功能
LTX 0.9.1版本通过链式潜在生成技术提升高分辨率输出,结合图像增强技术,进一步增强细节表现力。同时,新增图像字幕功能提升视频的互动性和视觉效果。

如何使用LTX 0.9.1版本提升创作效率
设置与操作流程
LTX 0.9.1版本提供了简化的操作界面和流程,用户可以轻松上手。通过设置优化参数,用户可以根据需求生成更高质量的视频内容。

兼容性与平台支持
LTX 0.9.1支持多种平台,确保用户能够在不同的设备上流畅使用。其兼容性进一步提升了该工具的普及性与实用性。

总结
LTX 0.9.1版本无疑是视频生成领域的一次重要更新,它不仅提升了生成效果,还优化了性能与使用体验。对于广大用户而言,这次更新是一次极大的利好,值得尝试与深入探索。

