×
企業版
開始創作
歷史記錄
私密創作
私密創作
創作作品私密,僅自己可见
【私密創作】是會員專属功能,升級會員后即可使用。
創作
已經到底啦
暂无數據
暂无數據
详情
舉報
不感兴趣
原創
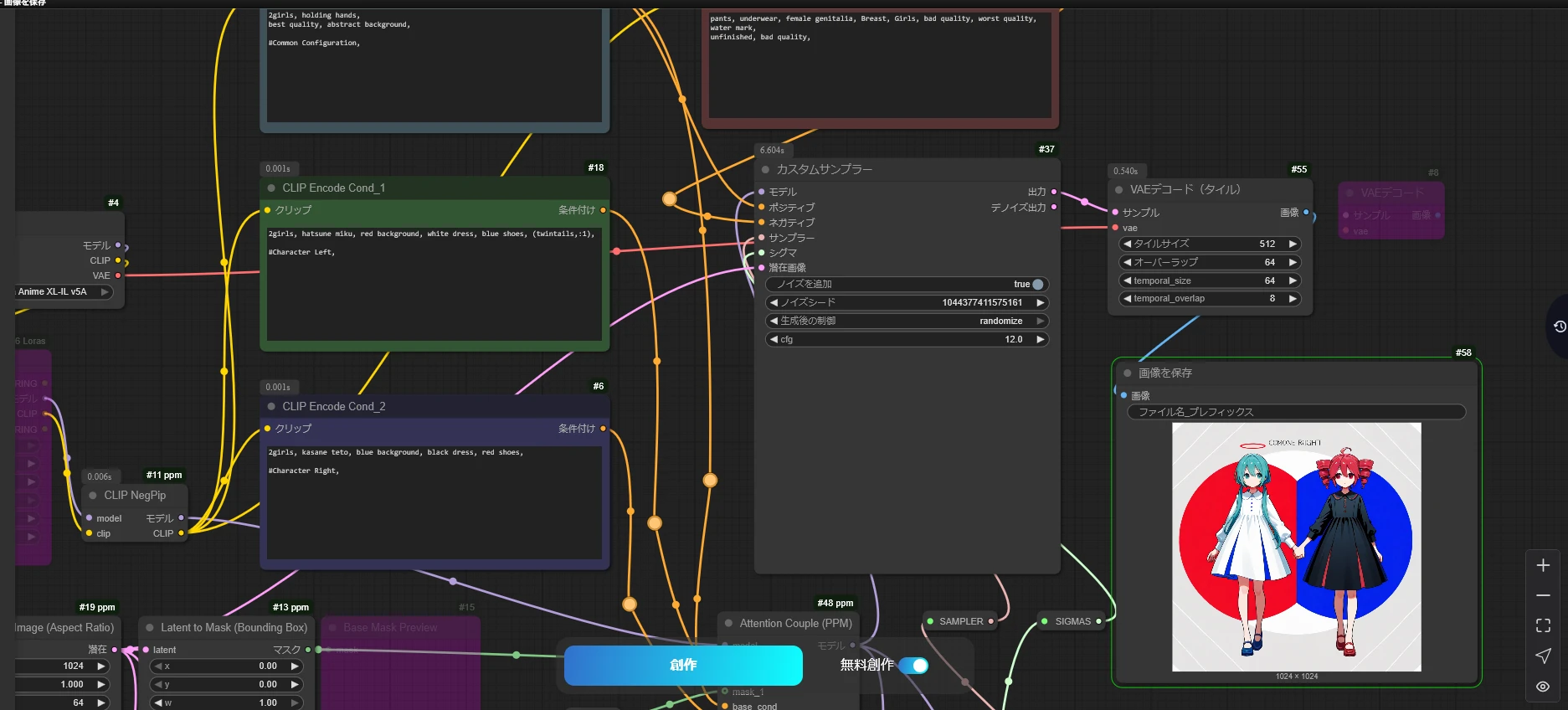
注意力夫婦範例 (PPM)
131
0
30
2025-08-09 21:45:46 更新
#Creative Figure
#Text to Image
#Anime
評分與評論
撰寫評論
5.0
/5
0 個評分
尚未收到足夠的評分或評論
暫無數據
H
HiraoHi
1
64
關註
相關推薦
動漫女僕女孩
5
4.3K
40
O
orewapsi
PromptMerge5
0
74
17
T
TRICK
动漫风格生图(男性)
0
833
6
S
shililili
Wan2.1 480P
0
173
3
J
Jorge Leiva DJLOVE
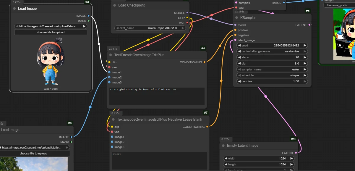
Qwen Rapid All In One Image and Text to Image. Qwen快速一体化图像和文本转图像生成模型
0
841
2
A
Alan Astle
影像混合 (畫作)
0
2
1
S
suckitfruits
下載SeaArt App
在移動端继續你的AI創作之旅
更多